Basware Invoice Image Best Practices


Summary:

It is always best practice to use pdf image rather than HTML image for invoices regardless of Basware release versions customers are using.

In case of HTML images, part of the content might be missing or rejected due to security scanning because we are constantly developing security measures.

Instructions:

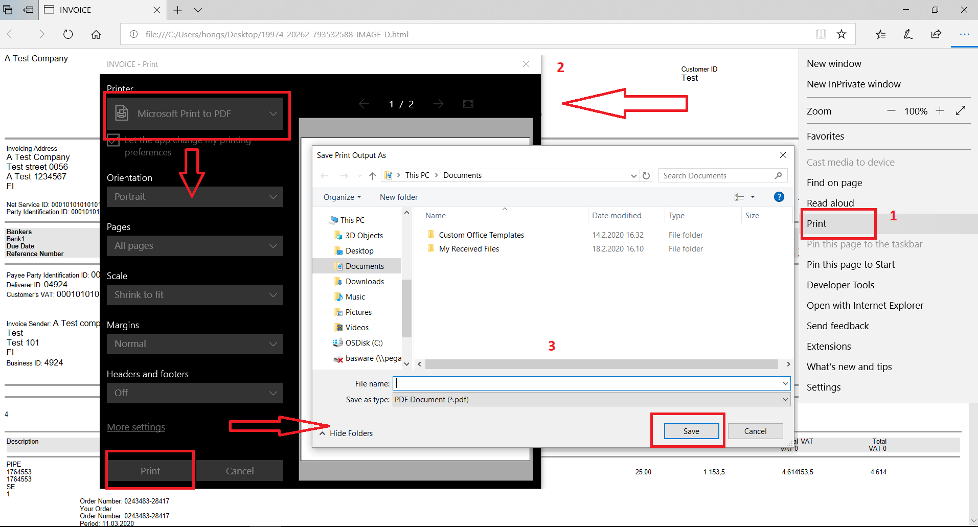
In case of issues please print the HTML invoice to a PDF file using your web browser to your local disc, then use the PDF file as the invoice image.